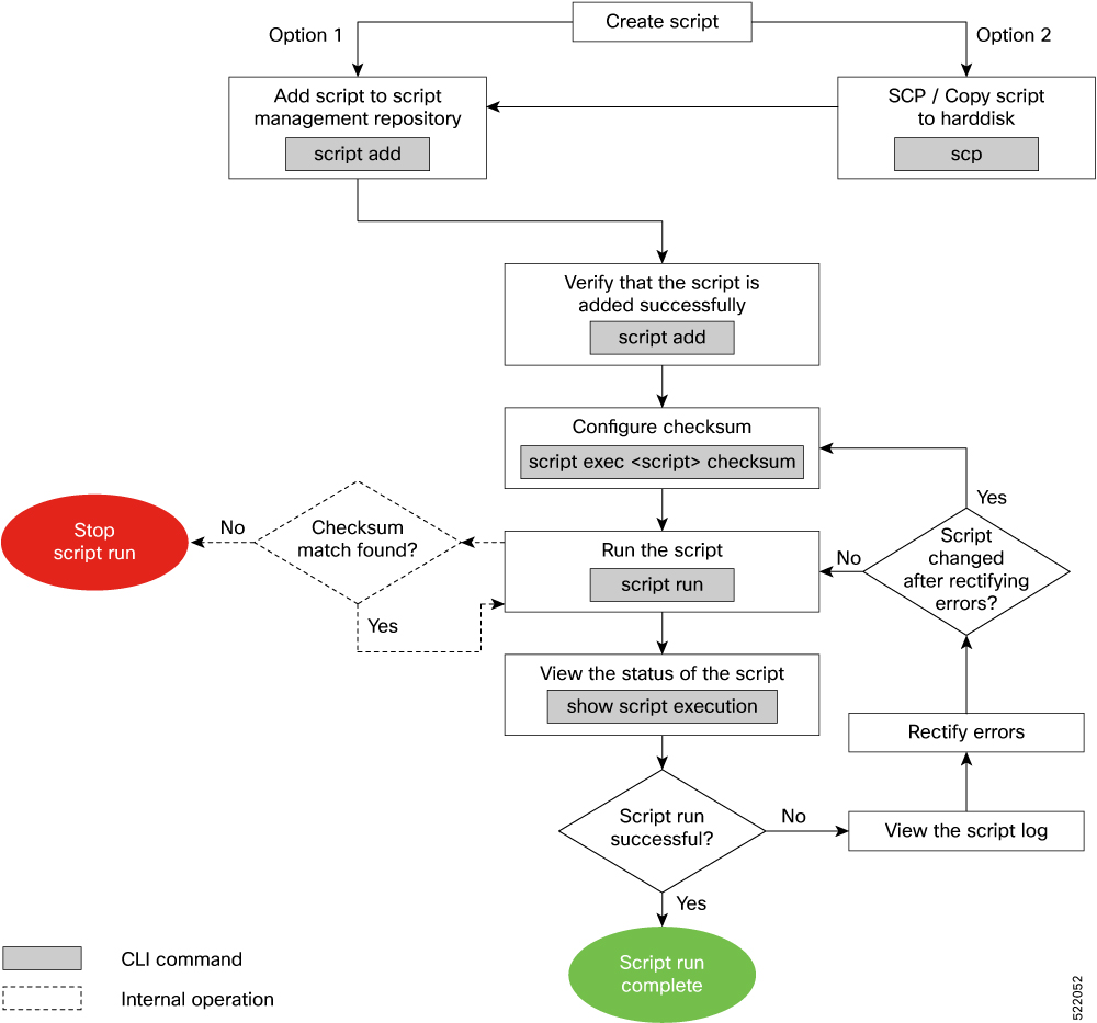
Workflow to Run an Exec Script
Complete the following tasks to provision exec scripts:
Download the script—Add the script to the appropriate exec script directory on the router using the
script add execcommand.Configure checksum—Check script integrity and authenticity using the
script exec <script.py> checksumcommand.Run the script—Trigger changes to the router configuration. Include arguments, set the maximum time for the script to run, setup log levels using the
script runcommand.View the script execution details—Validate the script and retrieve the operational data using the
show script executioncommand.
The following image shows a workflow diagram representing the steps involved in using an exec script:

For more information about performing the workflow, managing Exec scripts and viewing examples, see the Automation Scripts chapter based on the platform:
- Programmability Configuration Guide for Cisco 8000 Series Routers, IOS XR Release 7.3.x and later versions
- Programmability Configuration Guide for Cisco ASR 9000 Series Routers, IOS XR Release 7.3.x and later versions
- Programmability Configuration Guide for Cisco NCS 5500 Series Routers, IOS XR Release 7.3.x and later versions
- Programmability Configuration Guide for Cisco NCS 5000 Series Routers, IOS XR Release 7.3.x and later versions